Call Behavior Actions
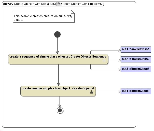
Imagine you have to model a very complex flow with dozens of actions. Your diagram would get very crowded resulting in a loss of clarity. To avoid this, UML provides a feature called "Call Behavior Action", which allows you to divide a complex flow into multiple diagrams.
You may link an action to another diagram, which defines a part of the flow and may again link to another diagram. There is no limit to the depth of the linkage.
Figure: Creating Objects Via Call Behavior Actions

All output data nodes created in called activities must be drawn explicitly in the calling activity diagram. In other words: you cannot return objects to the client directly from called activities.
To create a call behavior action first draw an action and open its specification dialog via the context menu. In the specification dialog choose a name that describes the behavior of the called activity and assign a Behavior by selecting an activity from the drop-down list (refer to the figure below):
Figure: Defining a Call Behavior Action

