Activities Lesson 3.2 MD18

Outlining the Activity
After the second iteration the QueryProductsService will provide more output than just the list of products. First, you will extend the activity diagram Query Products of the port type operation. Create the new activity diagram Calculations in the package Services > QueryProductsService > Ports > QueryProductsPortType:

Calculations will receive the filtered data from Filter File Content, add some calculations to it and deliver a new search result.
Add the necessary parameters to Calculations:
filteredProducts : Catalog, in.
searchResult: SearchResult, out.

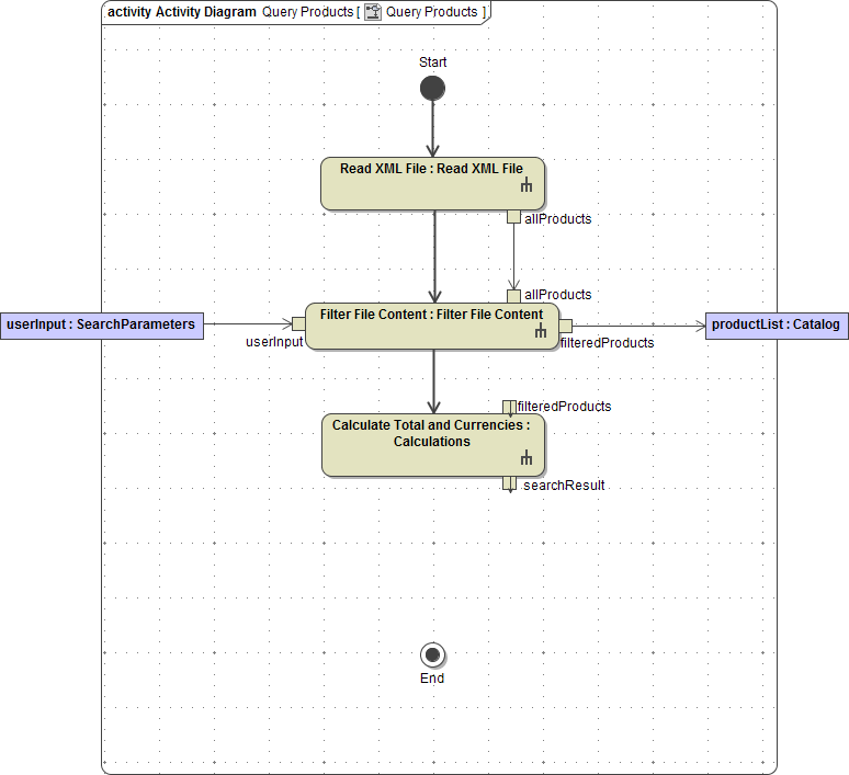
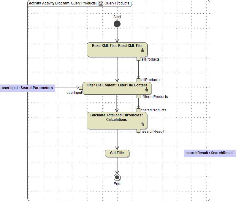
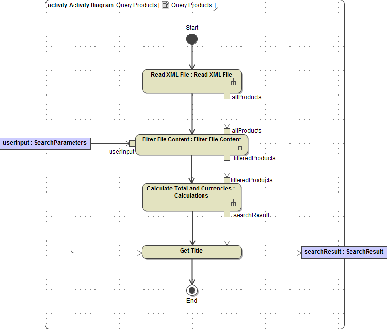
Open the activity diagram Query Products:

Delete the control flow between the action node Filter File Content and the activity final End. Drag and drop the activity Calculations on the diagram pane. Assign the name Calculate Total and Currencies. Move the pins filteredProducts and searchResult on the right side of the action node. Draw a control flow from Filter File Content to Calculate Total and Currencies:

Draw the new action node Get Title and add the missing control flows as shown in the picture on the left:

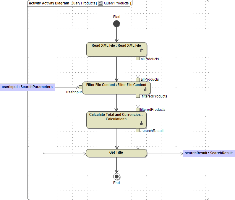
Remove the output parameter productList from the diagram as well as from the containment tree as it is not needed any longer. Also remove it from the port type operation queryProducts:

Then, move the output pin filteredProducts as shown on the left and connect it to the corresponding input pin of Calculate Total and Currencies:

Add the new parameter searchResult to the port type operation queryProducts:

Define it as of type SearchResult and direction out:

Note that the parameter of the related activity was created automatically:

Check the type and the direction of this automatically created parameter and set it to SearchResult and out if necessary:

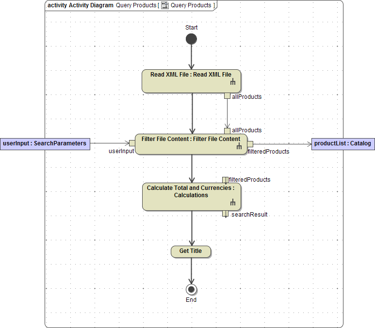
Drag and drop the parameter searchResult on the diagram border and the activity parameter node will be created automatically, too:

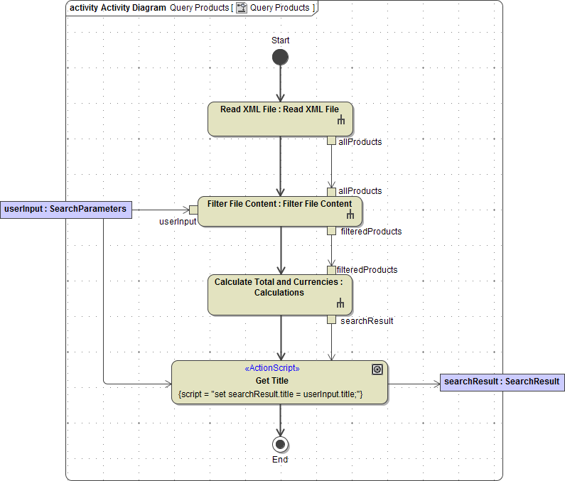
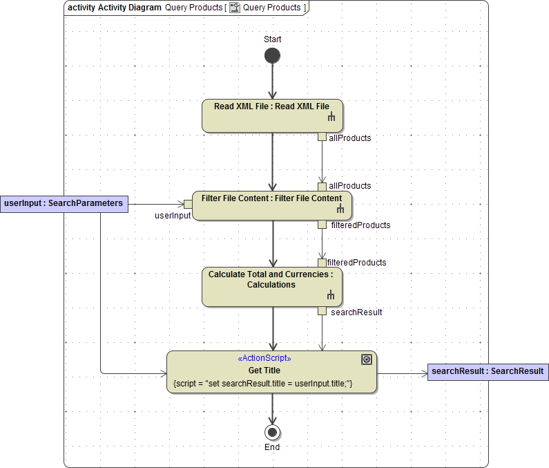
Draw an object flow from the output pin searchResult to the action node Get Title, which needs searchResult as an input:

In the last step, you will set the title to be returned in the action node Get Title. It will be assigned to the corresponding attribute in the output object searchResult. You need to set the value of attribute title of object searchResult. Therefore, the object is used as input of the action node Get Title. Connect the input parameter userInput to the action node GetTitle.
As you change an attribute of the object searchResult, you need to draw an object flow from the action node to the activity parameter node searchResult. The object will be passed to the caller, the port type operation queryProducts.

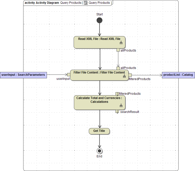
Finally, add the following action script to the action node Get Title:
set searchResult.title = userInput.title;

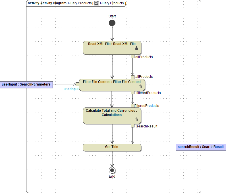
The activity diagram Query Products is finalized:

Save the UML model.